1. 如何使用MetaMask充值数字资产到HashKey MENA?
1.1 安装MetaMask钱包(如已安装,请忽略此步)
温馨提示:该安装教程仅供参考,请您务必在MetaMask官网https://metamask.io/查看相关信息,并按照其说明引导安装,切勿点击不相关链接,避免损害您的资产安全;安装过程中,助记词非常重要,请您确保您的助记词已记录并妥善保管,如助记词丢失资产将无法找回。
1.2 Web端安装教程
1.2.1 前往metamask.io的官方下载页面。选择浏览器,随即跳转至Chrome网上应用商店或Firefox插件站点。点击按钮,将插件添加至浏览器平台,或直接进入Chrome网上应用商店下载:
1.2.2 点击【添加至Chrome】;
1.2.3 选择【添加扩展程序】;
1.2.4 选择【创建钱包】;(如果您已经有钱包,可选择【导入现有钱包】并使用助记词或私钥等方式访问您的资产,以下步骤可忽略);
1.2.5 创建密码,并点击【创建新钱包】;
1.2.6 点击【保护我的钱包(推荐)】(建议点击以立刻查看助记词并记录);
1.2.7 点击【显示私钥助记词】查看助记词,并将其记录在安全的地方;
1.2.8 通过助记词测试后,钱包创建完成;
1.3 App端安装教程
使用App Store或Google Play下载 MetaMask App。
1.4 确定您要充值数字资产至HashKey MENA,请注意资产名称及对应的网络
1. 如已有对应资产及网络的钱包地址,确保账户资产足够充值;
2. 如未有对应资产及网络的钱包地址,请建立相关钱包地址,并确保钱包内资产足够充值;
2. 在MetaMask钱包上操作转账流程
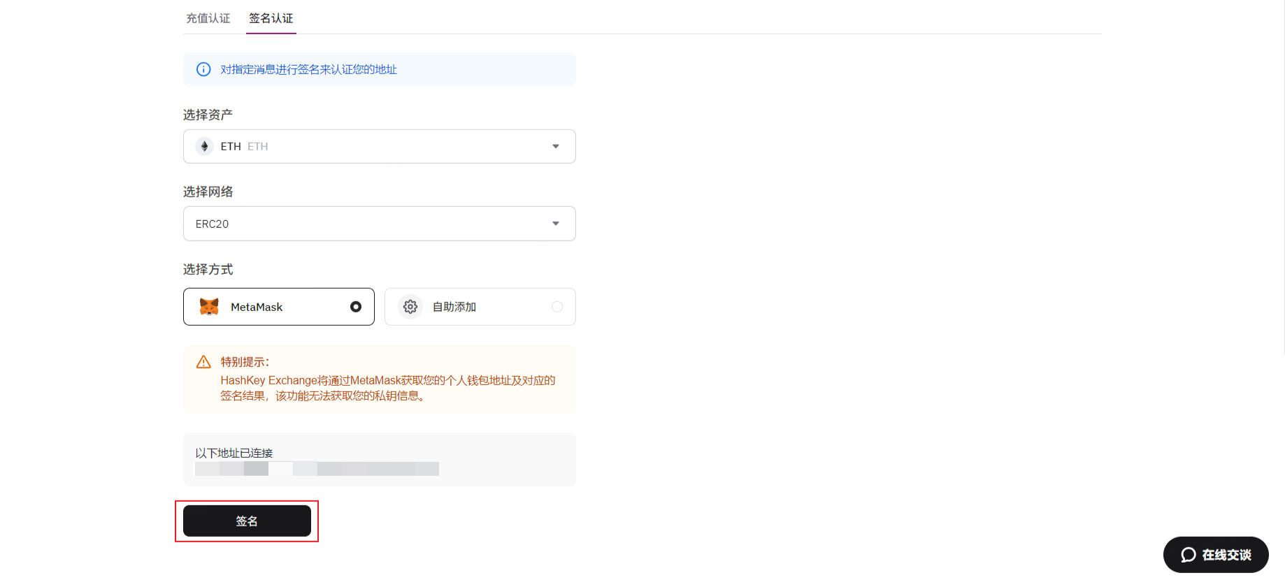
2.1 签名认证添加充值白名单
2.1.1 在添加充值白名单页面选择MetaMask认证方式,点击【连接MetaMask】→弹出钱包连接界面→确认需要认证的钱包地址→点击【下一步】→点击【连接】;
(*提现白名单签名认证方式参考充值白名单)
2.1.2 连接后点击【签名】;
2.1.3 完成安全认证后,该地址即加入充值白名单,后续充值可直接选择该地址,无需再次认证;
2.2 在MetaMask输入您在HashKey MENA的充币地址(记得再次核实资产类型及对应网络)
方式一:扫描HashKey MENA充值页面上的地址二维码
点击右上角按钮,扫描HashKey MENA充值页面上的二维码→核对扫码获取的充值地址是否与充值页面地址一致,若一致这说明地址获取成功;
方式二:复制HashKey MENA充值页面上的地址输入MetaMask
选择与HashKey MENA充值页面一致的资产(请确保对应资产及网络正确)→选择【发送】→并输入在HashKey MENA充值界面复制的充值地址;
评论
0 条评论
请登录写评论。